calldocumentfacebookmessagemypartnerwindowsapplegoogleplayworkerroutecoinspinterestplaysearchsmartphonetwittercaraccordeonvideoarrowarrowdownloaddownloaduploadsection_scrollerglobemapIcon-Shop-Websitecontactenergyhomebridgeshighrisetunnelmininghousearrow-uparrow-downarrow-leftarrow-leftarrow-circle-rightchevron-right-circleuserexternlinkcartissuuclosekeystarweb
Späť na DFDS 9

Ďalšie moduly Doka Formwork Design Software

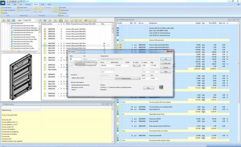
Displej Tipos editor kusovníkov

Piecelist Editor

Na rýchle, jednoduché spracovanie kusovníkov pri projektovaní debnenia

Na stiahnutie
Displej Tipos statika nosníkov

Beam Statics

Na rýchly, jednoduchý výpočet spojitých nosníkov
Na stiahnutie

Interné zmeny programu

Bolo vykonaných niekoľko interných zmien programu pre optimalizáciu výkonov.

Export do programu Tipos a DokaCAD for AutoCAD

V editore Piecelist sa teraz môže zvoliť cesta a názov súboru pre export množstiev do programu Tipos alebo DokaCAD for AutoCad.

Užitočné tipy k pomocným programom

Tipy k pomocným programom optimalizujú obsluhu a sú doplnené o Pomocníka.

  • Operačný systém 64-bit: Windows 7 SP1 / Windows 8.1 / Windows 10
  • CPU: Dual-Core 2 GHz
  • 4 GB RAM
  • 5 GB voľnej kapacity pevného disku (odporúčame mechaniku SSD)
  • rozlíšenie obrazovky 1280 x 1024 pixelov
  • AT
  • DE
  • FR
  • IT
  • ES
  • GB
  • US
Aké verzie sú dostupné pri Piecelist Editor a Beam Statics?

  • Demo verzia: Demo verzia zodpovedá plnej verzie, deaktivované sú však funkcie „Tlačiť“, „Uložiť“ a medzipamäť.
  • Plná verzia: Aktivuje sa autorizačným kódom. Autorizačný kód dostanete po úspešnej registrácii.
  • Pri aktualizáciách v rámci jednej verzie používate ten istý autorizačný kód.

    • Demo verzia: Demo verzia zodpovedá plnej verzie, deaktivované sú však funkcie „Tlačiť“, „Uložiť“ a medzipamäť.
    • Plná verzia: Aktivuje sa autorizačným kódom. Autorizačný kód dostanete po úspešnej registrácii.
    • Pri aktualizáciách v rámci jednej verzie používate ten istý autorizačný kód.
    Ako si môžem aktualizovať svoju verziu?

    Aktualizácie sú k dispozícii ako súbory na stiahnutie (download). Tieto obsahujú kompletný setup. Odporúčame odinštalovať aktuálnu verziu programu a následne nainštalovať aktuálny setup.

    Kde nájdem pomoc pri problémoch?

    Otázky týkajúce sa inštalácie a autorizácie môžete posielať prostredníctvom e-mailu DFDS-Support@doka.com. V prípade otázok týkajúcich sa ovládania programu použite pomocníka, ktorý je súčasťou programu. S otázkami o debniacej technike a príp. individuálnych ponukách školení sa obráťte na útvar inžinierskych činností vašej najbližšej pobočky spoločnosti Doka.

    Aké formáty súborov podporuje Piecelist Editor a Beam Statics?

    Údaje ukladáte vo vlastných formátoch. Viete načítať údaje z aktuálnej verzie a aj zo starších verzií. Toto platí pre maximálne dva predošlé stupne verzie.

    Musím mať pre Piecelist Editor alebo Beam Statics špeciálne predbežné vedomosti?

    Pomocou Piecelist Editor sa zostavujú kusovníky pre debnenia Doka. Beam Statics slúži na výpočet spojitých nosníkov. Sú to ľahko ovládateľné programy Windowsu. Používateľské rozhranie používa stavebnú a debniacu terminológiu. Odborné vedomosti z týchto oblastí sú preto výhodou. Toto platí aj pre základy Microsoft Windows.

    Ku každému dialógu môžete priamo vyvolať pomocníka.

    Prečo nie sú v Piecelist Editor uvedené ceny výrobkov?

    Ceny výrobkov sa menia a sú závislé od štátu, príp. meny. Na druhej strane sú napr. pri cenách prenájmu rozhodujúce aj ďalšie hodnoty, napr. dĺžka nájmu. Ponuku pre projekt, ktorý ste naplánovali pomocou programu Piecelist Editor, si vyžiadajte od vašej najbližšej pobočky spoločnosti Doka. Projektové súbory Piecelist Editor vedia načítať vo všetkých pobočkách spoločnosti Doka a použiť ako podklad na vypracovanie ponuky.

    Ako funguje autorizácia?

    Na úvod musíme uviesť, že každý modul programu má svoje sériové číslo a musí sa autorizovať samostatným kódom. Autorizácia prebieha podľa tzv. metódy shake-hand, tzn., že autorizačný kód sa posiela po jeho vyžiadaní.

    Postup:

    • Nainštalujte program
    • Spustite program a zaregistrujte sa
    • Po získaní autorizačného kódu: Spustite program a zadajte autorizačný kód (odporúčame prostredníctvom per copy/paste).
    • Program máte k dispozícii v plnej verzii a môžete ho použiť.
    Dokedy budem mať ešte k dispozícii podporu k verzii 8?

    Podpora k verzii 8 bola 31.12.2018 ukončená.